快鲸智慧楼宇(园区) x AI


随着大模型、智能 Agent、行业 AI 应用不断刷新产业能力边界,资产管理运营正迈入规模化落地、全域数智化的全新阶段。每一家不动产运营企业,都正站在用 AI 重塑核心竞争力的分水岭上。

快鲸资产管理运营系统正式发布「快鲸资管AI助手」,旨在帮助企业在AI时代发现管理新价值,奔向AI新世界。AI助手底层以国内外主流大模型为算力底座,严格使用角色权限控制员工权限,全面筑牢企业级 AI的安全与合规底线。
 
本次发布不是一次常规的产品升级,而是快鲸构建 AI 驱动资产管理运营生态的序章。

 
使用场景

一、日常办公场景—告别繁琐流程
无论是日常考勤、工作汇报、创建工单,还是跨部门的流程审批、任务与日程管理,AI功能都能简化流程,大幅提升效率。无需繁琐的录入操作,只需一句语音或一个简单指令,就能完成核心办公动作,让工作更加高效、灵活,把时间留给更有价值的事务。

二、数据管理场景—智能分析解读
楼宇运营过程中会产生招商、财务、合同、IOT设备等海量数据。AI智能体能够实时处理这些数据,进行精准解读,并生成清晰易懂的分析结果,为运营决策提供坚实的数据支撑。例如,招商数据助手可以分析线索及意向客户的跟进走势,助力提升招商转化率;IOT数据助手能够实时监测设备运行状态,提前预警潜在问题,确保故障得到及时处理。

三、学习与问题解决场景—即时响应答疑
针对系统操作疑问多、合同审查效率低、公司知识库繁杂难以找到重点等问题,AI功能提供“即时咨询+智能辅助”的双重服务。结合系统知识库,涵盖操作指南、业务规范、常见问题等全方位内容,无论是何种类型的业务咨询,通过语音或文字提问,都能快速获得精准答案;合同AI审查功能能够自动识别合同风险点、核对关键信息,并给出修改建议,大幅提升审查效率与准确性。

 
功能详解

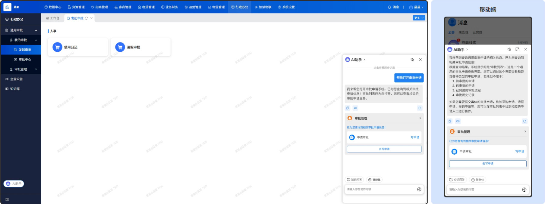
一、语音操作+多端适配
语音交互更便捷:对话支持语音输入,无需手动打字。无论是查询信息、创建任务,还是咨询问题,只需说出指令,AI就能快速响应;同时支持多种音色的语音播报,可根据个人习惯切换音色,使操作更具个性化。

多端同步无缝衔接:兼容管理移动端与PC端,数据实时同步,操作无壁垒。无论身处办公室,还是外出办公途中,都能随时使用,提升了使用场景的灵活性。

二、无缝对接核心模块
AI功能深度融入楼宇管理系统的多个核心模块,实现数据互通、流程联动,无需切换页面、重复录入信息,大幅减少人工操作,提升协同效率:
① 与考勤管理互通:通过语音或指令快速完成打卡、请假、补卡等操作,有效简化流程,大幅减少申请环节的操作流程;

② 与汇报管理互通:语音输入汇报内容,AI自动整理成规范格式,实现了工作进度快速实时同步;


③ 与日程管理互通:通过指令创建日程、设置提醒、邀请参与人,AI提前预警,避免遗漏重要事项;

④ 与任务管理互通:快速创建、分配任务,跟踪进度,实现任务全流程可视化管理;

⑤ 与在线工单互通:快速创建工单、上传现场照片,AI一键创建,报修又快又方便;


⑥ 与流程审批互通:快速创建自定义审批,简化复杂流程,使发起审批更加便捷。


三、知识库问答+合同审查
知识库问答:结合楼宇运营全流程知识库,通过语音或文字咨询即可快速获取精准答案,无需翻阅手册、咨询同事,降低学习门槛,提升工作效率;

合同AI审查:自动识别合同关键信息、潜在风险点(如条款漏洞、表述不规范等),给出修改建议,核对信息准确性,替代人工繁琐审查,减少失误风险。

四、内置智能体+自定义
内置多种智能体,覆盖核心场景:
① 财务数据助手:统计租金收入、运维成本等数据,生成分析报表,解读数据趋势,助力降低运营成本;

 
② 合同数据助手:整理合同数据,跟踪履行进度、到期情况及房源信息,为合同管理提供参考;

 
③ 招商数据助手:分析招商转化率、新增线索、成交率等,统计渠道与佣金,提升招商效率;

 
④ IOT数据助手:对接楼宇各类IOT设备,实时监测运行数据,预警设备异常。

 
⑤ 支持自定义智能体:针对不同楼宇的运营模式、管理需求差异,可按需创建专属智能体,设置个性化功能,实现“千人千面”的智能管理,贴合每一个实际运营场景。此次AI助手功能的升级,旨在以智能技术破解运营痛点。未来,我们将持续深耕楼宇运营管理场景,紧跟AI技术发展趋势,不断优化升级功能,推动数字技术与楼宇运营的深度融合,助力更多楼宇实现高效、低成本、智能化运营,解锁更多运营新可能!

 
 
未来展望

统一业务操作入口:未来我们在实现全面AI智能化的过程中,将会构建一个统一的业务操作入口,将楼宇管理中的各项功能集成到一个入口中。这样不仅可以简化操作流程,提高工作效率,还可以方便管理人员随时随地进行远程监控和管理。还将尽可能的支持语音指令、手势识别等多模态交互方式,提升用户体验。
 
全面智能化:随着AI技术的不断发展和应用场景的持续拓展,楼宇管理将实现全面智能化。从设备控制到空间优化,从安全管理到能源管理,AI将渗透到楼宇运营的每一个环节,实现高效、智能且低成本的运营模式。
 
持续创新:在实现全面智能化的过程中,我们也会持续关注AI技术的最新动态和创新实践,不断引入新技术、新方法,提升楼宇管理的智能化水平。例如,可以结合当下热门的OpenClaw(小龙虾)等前沿技术应用于楼宇管理中,解决现有技术难以解决的问题。

加企微免费用

私有部署 源码二开
申请免费使用

申请免费使用

电话咨询

加微信联系

在线咨询
在线咨询
电话咨询 电话沟通
微信咨询
微信咨询
预约演示 预约演示